ux-rosolek.com Recent Work Case Studies Archive Resume FAQs
Case Study #1 Case Study #2 Case Study #3
Case Study #2
Ad-Agency Admin App, From 0 to 1
research / taxonomy / prototyping

Four minute read

As the Lead UX Designer, I spearheaded the digital transformation of a fragmented internal ecosystem for a major market research firm. My primary objective was to consolidate three disconnected legacy software systems into a single, high-performance platform that bridged the gap between the Sales, Creative, and Distribution departments. To achieve this, I managed the end-to-end UX/UI design process, including deep-dive user research and complex information architecture. By aligning stakeholder goals with user needs, I designed a unified interface that not only modernized the aesthetic experience but also fundamentally restructured the organization’s core operational efficiency and data flow.

The project’s outcome was a complete unification of three previously siloed business verticals into a cohesive and scalable digital environment. By standardizing the workflow and interaction models, I successfully reduced the employee onboarding and training period from a grueling twelve weeks to just twenty hours. This dramatic shift provided a measurable return on investment, allowing the firm to scale operations rapidly while maintaining high data integrity across all departments. This transformation proved that human-centered design is a vital business driver, turning technical debt into a streamlined asset that significantly improved both the user experience and the company’s bottom line.

The Situation: Overcoming System Fragmentation

The organization faced critical operational hurdles rooted in three legacy internal systems that lacked modern interfaces and formal business processes. These eight-year-old platforms operated in total isolation, lacking the cross-application communication necessary for modern workflows. This technical fragmentation forced teams into manual workarounds and redundant efforts, creating a significant barrier to productivity. I recognized that resolving these disjointed, ad-hoc upgrades was the essential first step toward building a truly cohesive and scalable work environment. Furthermore, the absence of a standardized nomenclature across departments led to deeply fragmented operations and an exhaustive onboarding period for new hires. Without a common language or unified system, the organization struggled to maintain consistency, resulting in lengthy training cycles and operational inefficiencies. My objective was to modernize these legacy structures, replacing the friction of outdated software with a human-centered digital ecosystem. By streamlining these processes, I aimed to foster a more productive atmosphere that prioritized user needs and long-term business growth.

Field Utility Applications for Market Research Firms

Understanding the flow of information is vital to UI design

The Process: From Research to Iterative Design

I began by auditing the workflows of the Sales, Creative, and Distribution departments, interviewing stakeholders and product managers to map the end-to-end flow of information. This allowed me to pinpoint specific cross-departmental friction points that were previously invisible to leadership. To bridge the communication gap, I facilitated card-sorting sessions to establish a unified nomenclature, standardizing terminology across the entire organization.

This strategic foundation enabled me to design task-segmented interfaces that prioritized practical utility and user-centered design (UCD) principles. I translated these research insights into high-fidelity clickable prototypes, moving into an iterative cycle of design and testing. By observing users in their natural environments, I cataloged specific needs—such as campaign search and creative association—to ensure the interface supported real-world tasks.

Usability testing remained a constant throughout this phase; I cycled feedback directly back into the UI and interaction design to refine the user journey. To ensure a seamless technical handoff, I integrated the development team early in the design stage, coordinating through sprint planning to align user permissions with technical requirements. Furthermore, I established a robust documentation process, detailing interaction patterns and edge cases to minimize ambiguity during build. This proactive collaboration prevented costly mid-sprint pivots and ensured that the final production environment mirrored the precision of the initial high-fidelity mockups, ultimately delivering a product that was as technically sound as it was user-friendly.

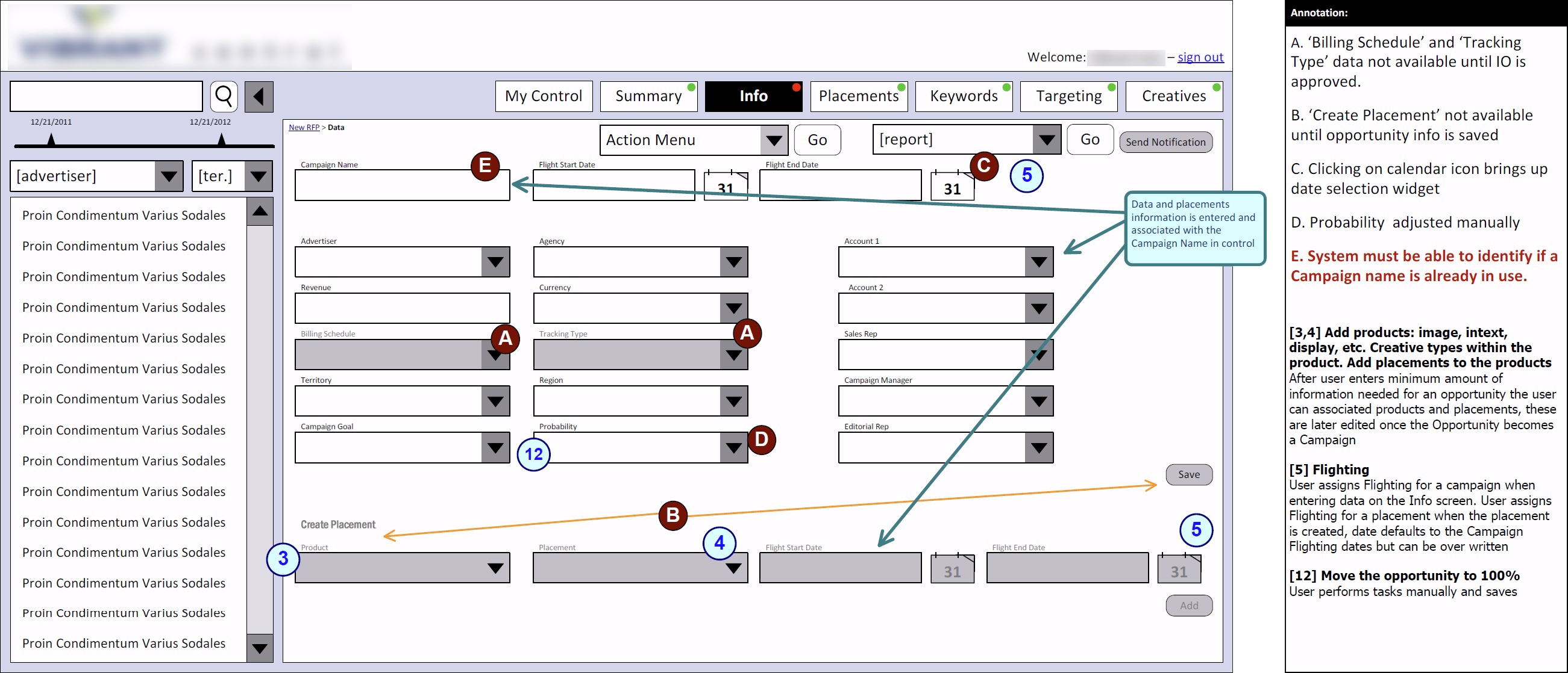
Wireframe annotated with the Business Requirements

Wireframe annotated with the Business Requirements

Design comp of the dashboard for the main application interface

Design comp of the dashboard for the main application interface

The Results: Exceptional Operational Efficiency

The redesigned interface transformed a fragmented work environment into a highly efficient and cohesive digital ecosystem by modernizing the interaction model. By standardizing the workflow and eliminating legacy friction, I successfully reduced the onboarding and training period from a grueling 12 weeks to just 20 hours. This dramatic shift ensured that new hires could contribute to the organization almost immediately, removing a massive bottleneck that had previously hindered department growth. The result was a more intuitive user experience that empowered staff and simplified complex daily tasks.

Beyond improving usability, these enhancements delivered a significant and measurable impact on the company’s bottom line through increased operational speed. By centralizing the three legacy systems into a unified platform, I reduced maintenance overhead and eliminated the need for costly, ad-hoc software patches. This project proved that human-centered design is a vital business driver, as the new ecosystem fostered a more productive work environment while securing long-term technical scalability. The modernization efforts ultimately provided a robust foundation for future innovation and data integrity.


#OperationalEfficiency #ROIbyDesign #OnboardingOptimization #BusinessTransformation
#WorkflowAutomation #ScalableTech #EnterpriseSolutions #ProductivityUX #ProcessImprovement
#DigitalTransformation #LegacyModernization #SystemConsolidation #TechnicalDebt
#InformationArchitecture #UnifiedDesign #ProductModernization #SaaSDesign #AdminPanelUX
#UXCaseStudy #ProductLeadership #DesignThinking #StakeholderManagement #UserCenteredDesign
#LeadDesigner #UXStrategy #StrategicDesign #UIUXDesign #CardSorting #UXResearch
#IterativeDesign #SprintPlanning #HighFidelityPrototyping #DesignDocumentation #AgileUX
#TaxonomyDesign #UCD